Table
Search
팀 소개
•
프로젝트 명 : 업무 관리 시스템 설계
•
프로젝트 소개 : Trello 혹은 Jira와 같은 업무 관리 시스템 프로그램을 사용하여 사용자가 업무를 등록하고 매니징 할 수 있게끔 기능을 제공한다.
팀과제 기획 관련
필수 구현 기능
우선순위 따라서 기능 정리업무 분담
시간계획
업무분담
ERD설계
API 명세
와이어 프레임
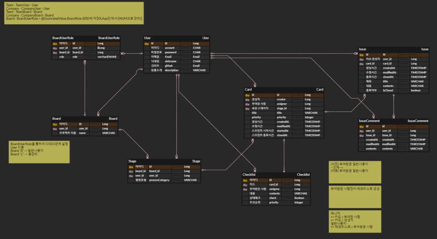
ERD 설계
1차 ERD
2차 ERD
역할 담
팀 과제
시연영상
메모
데일리 스크럼
하루 계획표를 작성하고 데일리 스크럼에서 공유합니다.
보드 보기
Search

