Table
Search
팀 소개
•
프로젝트 명 : News Feed
•
프로젝트 소개 : 각종 꿀팁을 공유하는 뉴스피드 프로젝트 입니다.
팀 컨벤션
커밋 규칙
•
feature : 새로운 기능 추가
•
fix : 버그 수정
•
docs : 문서 수정
•
style : 코드 포맷팅, 세미콜론 누락, 코드 변경이 없는 경우
•
refactor : 코드 리펙토링
•
test : 테스트 코드, 리펙토링 테스트 코드 추가
•
chore : 빌드 업무 수정, 패키지 매니저 수정
브랜치 전략
•
feature : 하나의 기능을 개발하기 위한 브랜치
◦
예) feature/login
•
refactor: 어떠한 코드를 리팩터링하기 위한 브랜치
◦
예) refactor/login
•
fix: 버그를 수정하기 위한 브랜치
◦
예) fix/login
코드 컨벤션
•
구글 포매터를 사용하여 일정한 코드 포맷을 유지한다.
참고 사이트: https://withhamit.tistory.com/411
•
최대한 메서드가 한 가지 일만 하도록 작성한다.
•
메서드의 길이가 15라인을 넘어가지 않도록 작성한다. (메서드로 분리하라는 신호탄이다!)
•
else 예약어를 사용하지 않는다.
와이어 프레임
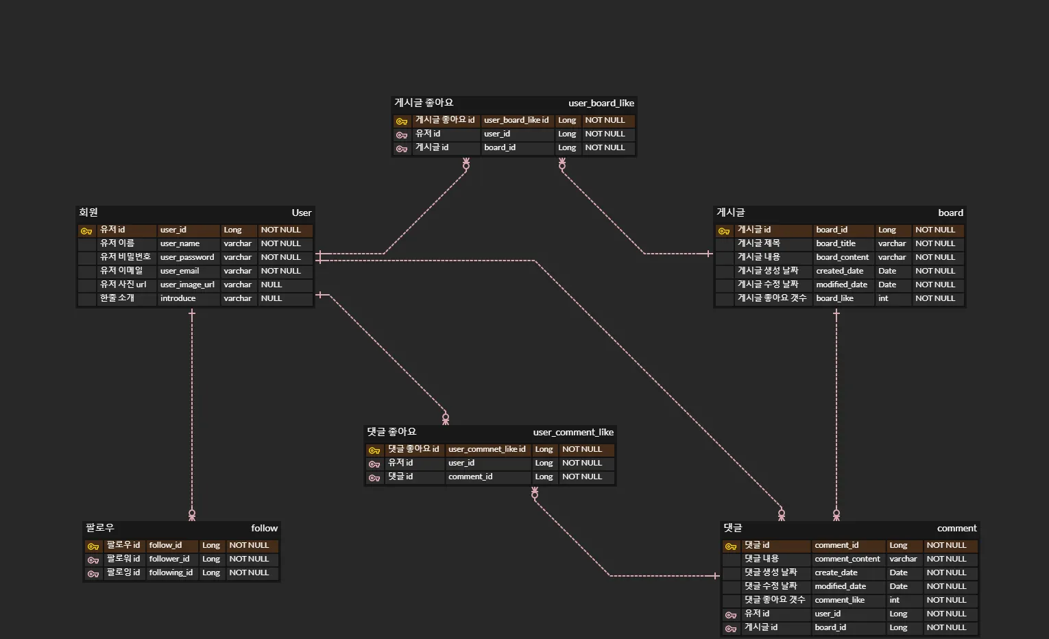
ERD
역할분담
팀 과제
체크리스트
필수 구현 기능
추가 구현 기능
Table
Table
Search
시연영상
메모
데일리 스크럼
하루 계획표를 작성하고 데일리 스크럼에서 공유합니다.
보드 보기
Search
우리 팀 약속
1. 시간 약속을 철저히 지키겠습니다.
2. 소통을 중요시하며 자리 비움이나 문제가 생기면 빠르게 공유하겠습니다.
3. 실수나 문제가 있어도 남 탓하지말고 문제를 해결해나가는데 집중하겠습니다.
4. 대화를 할 때는 캠도 켜고 화면공유도 잘 하겠습니다.
5. 파이팅하겠습니다!
Java
복사
우리 팀의 목표는?
1. 매일 일정 소화하기
2. 부끄러워도 물어보기
3. 이번 프로젝트 포트폴리오로 사용하기
4. TIL 남은날까지 맨날 쓰기 📝
5. 1일 1TIL, 1알고리즘
Java
복사
우리 팀 시간 약속
- 오전
- 09:00 ~ 09:30 : 데일리 스크럼 → 노션 페이지에 각 팀원들의 오늘 계획 정리
- 09:30 ~ 10:30 : 알고리즘 학습 1일 1문제 목표!
- 집중 코딩 시간 (14:00 ~ 18:00)
- 일반적인 학습과 달리 강의를 듣는 것만으로는 개발 실력이 상승하지 않습니다.
- 개발은 고민하고, 스스로 시도하고 생각하는 시간이 그 무엇보다도 중요합니다.
- 집중 코딩 시간을 통해 팀원들과 함께 문제에 맞닥뜨리고, 정리해보세요.
- 오후
- 20:00
- TIL 작성
- 20:30 ~ 21:00
- 하루 회고 진행(체크리스트 확인, TIL 댓글 달기)
Kotlin
복사
팀별 일정표(참고)
•
매일 오전 9시 30분 : 출석체크 후 하루 계획 회의
•
오후 2시 : 진척도, 문제점 공유
•
8시 40분 오늘 학습한 내용 또는 개발 진척도 확인

