Github Wiki
โข
์ํคํ
์ณ
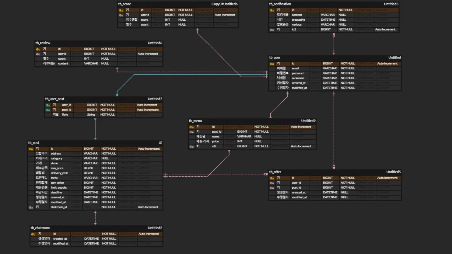
ERD
ย ์ฃผ์ ๊ธฐ์
โข
Backend
โฆ
Java 17
โฆ
Spring Boot 3.2.0
โฆ
Spring Data JPA 3.2.2
โฆ
Spring Security 6.2.0
โฆ
QueryDSL 5.0.0
โฆ
Server-Sent Event
โฆ
WebSocket
โข
Frontend
โฆ
HTML 5.0
โฆ
CSS
โฆ
JavaScript
โข
DB
โฆ
MySQL 8.0
โฆ
Redis 7.2.4
โฆ
MongoDB 6.0.13
โข
Infra
โฆ
AWS
โช
EC2
โช
S3
โช
RDS
โช
Route53
โฆ
Nginx v1.18.0 (Ubuntu)
โฆ
MongoDB Atlas
โฆ
Docker v25.0.0
โข
Docs
โฆ
Swagger
๊ธฐ์ ์ ์์ฌ๊ฒฐ์
โข
QueryDSL
โข QueryDSL
โข
WebSocket & Stomp
โข WebSocket
โข
MongoDB
โข MongoDB
โข
Redis
โข Redis
โข
Docker
โข Docker
โข
Nginx
โข Nginx
ย ํธ๋ฌ๋ธ์ํ
โข
WebSocket ์ฐ๊ฒฐ
โข WebSocket ์ฐ๊ฒฐ
โข
QueryDsl๋ก ๊ฑฐ๋ฆฌ๋ณ ์ ๋ ฌ ํ๋์ค์ ๊ตฌ๊ธ๋งํด์ ์ฐพ์ ๋ฉ์๋๊ฐ ์์๋๋ก ๋์ํ์ง ์์
โข
Docker Image๋ฅผ ํตํ CD ๊ตฌํ ์ค ๋ฐ์ํ ๋ฌธ์ ๋ค ๋ฐ ํด๊ฒฐ ๊ณผ์
โข


